| 일 | 월 | 화 | 수 | 목 | 금 | 토 |
|---|---|---|---|---|---|---|
| 1 | 2 | 3 | 4 | 5 | 6 | 7 |
| 8 | 9 | 10 | 11 | 12 | 13 | 14 |
| 15 | 16 | 17 | 18 | 19 | 20 | 21 |
| 22 | 23 | 24 | 25 | 26 | 27 | 28 |
- 아무도 없는 숲속에서
- Stable diffusion
- frozen lake
- Ai
- ksnip
- 사만다헤인즈
- Python
- 우분투
- gymnasium
- 조예은
- 게임개발
- 언틸유어마인
- 영어책 한권 외워봤니
- 운석피하기 게임
- pinta
- 상식의발견
- 퀴즈게임
- itch.io
- 시집
- openAI
- Gym
- html
- 타이핑 몬스터
- comfyui
- 연상호
- pygame
- 네글자반전
- 너를 미워할 시간에 나를 사랑하기로 했다
- JavaScript
- 타자연습게임
- Today
- Total
스푸 기록 보관소
FLUX 로컬 설치 방법 (+ComfyUI)-(1) 본문
FLUX는 Stable Diffusion, 미드저니, DALL-E 보다도
낮은 사양에서도 좋은 성능을 보인다는 평을 받는 새로운 AI 이미지 생성 툴이다.
심지어 가격도 무료이다.
FLUX의 최대 강점은 이미지 안에 텍스트를 아주 잘 출력해 준다고 하는데
시험삼아 로컬PC에 설치해서 성능을 확인해 보려고 한다.
설치 순서는 다음과 같다.
필자의 PC는 윈도우인 관계로 윈도우 환경에서 진행했다.
ComfyUI 설치
https://github.com/comfyanonymous/ComfyUI
GitHub - comfyanonymous/ComfyUI: The most powerful and modular diffusion model GUI, api and backend with a graph/nodes interface
The most powerful and modular diffusion model GUI, api and backend with a graph/nodes interface. - comfyanonymous/ComfyUI
github.com

Direct link to download를 클릭하면 7z으로 되어 있는 파일을 받을 수 있다.

생각보다 용량이 크다. 적당한 위치에 해당 압축을 푼다.

run_nvidia_gpu.bat 파일을 실행한다. (그래픽 카드가 없다면 run_cpu.bat 를 실행한다.)

알수 없는 게시자라고 PC보호 창이 뜨는데 추가정보 클릭 하면 실행 버튼이 화면에 나온다.
실행 버튼을 클릭한다.

이런 커맨드 창이 뜨면서 PC사양과 그래픽카드, VRAM 등등 메시지가 나온다.
필자의 그래픽카드는 RTX3050이라 VRAM 권장 사양인 12GB RAM보다 많이 부족한 상태이다.

특별한 설치에 문제가 없었다면 위와 같이 브라우저 창에서 127.0.0.1:8188 주소가 표시되면
마인드맵 같은 창이 보일 것이다. 이로서 ComfyUI가 설치가 완료되었다.
이제 ComfyUI에서 사용할 model Checkpoint를 받아보자. 아래 주소에 접속해 보자.
Civitai: The Home of Open-Source Generative AI
Explore thousands of high-quality Stable Diffusion models, share your AI-generated art, and engage with a vibrant community of creators
civitai.com
시비타이 또는 시빗AI로 불리는 사이트인데 AI 이미지 생성과 관련된 각종 자료가 올라와 있는 사이트이다.
파일을 받을 때 주의할 점은 이미지 상단에 Checkpoint라고 써있는 파일을 받아야한다는 것이다.

필자는 majicMIX realistic Checkpoint를 내려 받았다.
이미지를 클릭하고 들어가면 Download 버튼이 있다.
checkpoint 파일을 받도록 하자.

다운받은 파일을 아래 경로로 이동 시켜준다.

ComfyUI 화면으로 넘어가서 Refresh 버튼을 클릭한 후

맨 좌측에 있는 Load Checkpoint 영역을 보면
checkpoints 폴더로 옮겨놓은 파일명이 표시된 걸 확인할 수 있다.

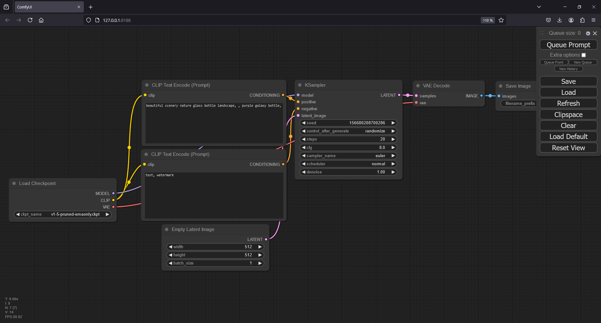
화면 중간에 보이는 TEXT Encode(PROMPT) 창이 2개를 볼 수 있다.
이 박스는 KSampler 라는 박스와 연결이 되어 있는데
자세히 보면 positive와 negative 라는 연결점과 이어져 있는 걸 볼 수 있다.
각각 창에 아래와 같이 prompt를 입력 후에 Queue Prompt 버튼을 클릭해 보자.
POSITIVE
1girl,hair with bangs,black long dress,orange background
NEGATIVE
(worst quality:2),(low quality:2),(normal quality:2),lowres,watermark

필자는 아래와 같은 결과가 나왔다. 결과 파일은 설치된 위치에서 ComfyUI \ Output 폴더에 있다.

현재까지는 FLUX를 사용할 수 있는ComfyUI 까지 설치를 해 보았다.
다음 포스트에서 이어서 계속 FLUX를 설치해 보도록 하겠다.
'AI' 카테고리의 다른 글
| FLUX 로컬 설치 방법 (+ComfyUI)-(3) 속도개선 (2) | 2024.08.13 |
|---|---|
| FLUX 로컬 설치 방법 (+ComfyUI)-(2) (4) | 2024.08.12 |
| OpenAI LunarLander-v2 box2d error: command 'swig.exe' failed: None (2) | 2024.08.10 |
| OpenAI Gym-FrozenLake-v1 integer argument expected, got float 오류 처리 (3) | 2024.08.09 |
| OpenAI Gym-FrozenLakeEnv object has no attribute lastaction 오류 처리 (3) | 2024.08.05 |