| 일 | 월 | 화 | 수 | 목 | 금 | 토 |
|---|---|---|---|---|---|---|
| 1 | 2 | 3 | 4 | 5 | 6 | 7 |
| 8 | 9 | 10 | 11 | 12 | 13 | 14 |
| 15 | 16 | 17 | 18 | 19 | 20 | 21 |
| 22 | 23 | 24 | 25 | 26 | 27 | 28 |
- JavaScript
- pinta
- itch.io
- 시집
- 언틸유어마인
- 아무도 없는 숲속에서
- 연상호
- 우분투
- 네글자반전
- comfyui
- Python
- 사만다헤인즈
- html
- 상식의발견
- 영어책 한권 외워봤니
- pygame
- gymnasium
- 퀴즈게임
- ksnip
- frozen lake
- openAI
- 타이핑 몬스터
- Gym
- Stable diffusion
- 게임개발
- 타자연습게임
- Ai
- 운석피하기 게임
- 조예은
- 너를 미워할 시간에 나를 사랑하기로 했다
- Today
- Total
스푸 기록 보관소
FLUX 로컬 설치 방법 (+ComfyUI)-(2) 본문
FLUX 를 사용하기 위해서는 ComfyUI Manager를 설치를 해야하는데
이걸 설치하기 위해서는 Git 설치를 해야한다.
Git - Downloads
Downloads macOS Windows Linux/Unix Older releases are available and the Git source repository is on GitHub. GUI Clients Git comes with built-in GUI tools (git-gui, gitk), but there are several third-party tools for users looking for a platform-specific exp
git-scm.com
위의 사이트에 접속해서 Git 설치 파일을 받아서 설치하도록 하자.

특별히 설치 과정에 설정해 줄 것은 없고 다음만 눌러도 된다.
설치가 완료된 후에 ComfyUI가 설치된 경로에서 아래와 같이 custom_nodes라는 폴더를 찾아서 선택한 후
마우스 우측 버튼을 클릭한다.
그리고 터미널에서 열기를 클릭한다.

아래와 같은 명령어 창이 열릴 것이다.

여기에 아래 명령어를 복사해서 붙여넣기를 한다.
git clone https://github.com/LTDRDATA/COMFYUI-MANAGER

정상적으로 설치가 되었다면 위와 같은 메시지가 출력될 것이다.
ComfyUI를 다시 실행하자.
그러면 기존에 있던 메뉴창에 Manager라는 새로운 버튼이 추가된 것을 확인할 수 있을 것이다.

자 이제 본격적으로 FLUX를 받아보도록 하자.
아래 주소로 접속을 하도록 하자.
https://huggingface.co/Kijai/flux-fp8/tree/main
Kijai/flux-fp8 at main
huggingface.co
허깅페이스는 AI 와 관련된 여러가지 model을 공유하는 사이트이다.

위와 같이 flux와 관련된 모델이 있는 걸 확인할 수가 있다. 용량이 만만치가 않다.
AI를 하려면 PC사양 뿐만 아니라 용량도 넉넉해야한다.
https://huggingface.co/black-forest-labs/FLUX.1-schnell/tree/main/vae
black-forest-labs/FLUX.1-schnell at main
huggingface.co
이것이 끝이 아니다.
VAE 파일도 받아야하는데 Variational Autoencoder 약자로 이미지의 퀄리티를 높여주는 녀석으로 생각하면 되겠다.

아직 더 받아야할게 있다. FLUX의 최대 강점은 바로 텍스트를 이미지에 잘 표시해준다는 건데
그 작업에 필요한 파일을 받아야한다.
https://huggingface.co/comfyanonymous/flux_text_encoders/tree/main
comfyanonymous/flux_text_encoders at main
huggingface.co
아래 3개 파일을 모두 내려받도록 하자.

모든 파일을 다 받았다면 아래와 같은 순서로 내려받은 파일을 이동시키도록 하자.
FLUX 모델 파일
flux1-dev-fp8.safetensors
flux1-schnell-fp8.safetensors
ComfyUI > models > unet 경로로 이동시킨다.

VAE 파일
diffusion_pytorch_model.safetensors
ComfyUI > models > vae 경로로 이동시킨다.

텍스트 인코딩 처리와 관련된 파일
t5xxl_fp16.safetensors
t5xxl_fp8_e4m3fn.safetensors
clip_l.safetensors
ComfyUI > models > clip 경로로 이동시킨다.

이제 거의 끝이 보인다. 아래 civitai에 접속해서 comfyui의 워크플로우를 다운받도록 하자.
https://civitai.com/models/617060/comfyui-workflow-for-flux-simple
ComfyUI workflow for Flux (simple) - v1.0 | Stable Diffusion Workflows | Civitai
It is a simple workflow of Flux AI on ComfyUI. And we have new way to run Flux ez with 1 click: https://civitai.com/models/628682/flux-1-checkpoint...
civitai.com
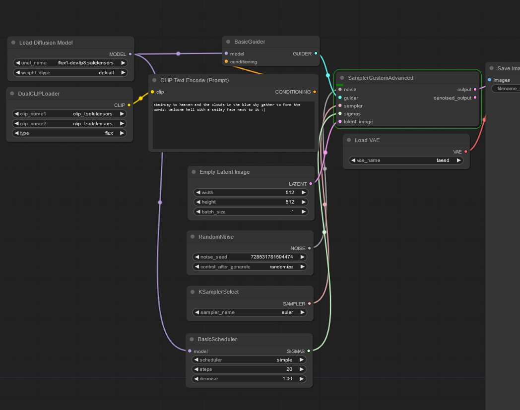
다운받을 파일의 압축을 해제한 후, 해당 파일을 그대로 드래그앤 드랍으로 ComfyUI 에 화면에 넣어주자.

그러면 초기 설정했던 화면과는 전혀 다른 형태로 ComfyUI가 다시 구성된 것을 확인할 수 있을 것이다.

ComfyUI를 종료한 다음에 다시 실행한 후, Queue Prompt 실행해 보자.
이전에 이미지를 출력했을때보다는 시간이 상당히 많이 걸리는 걸 확인할 수가 있다.
아무래도 여러 모델을 사용하면서 Text Encoding 작업까지 하기 때문에
나와 같은 저가형 그래픽카드가 장착된 PC에서는 상당한 시간이 소요되는 것 같다.
10분이나 걸려 추출한 이미지는 아래와 같다.
PC를 고사양 PC로 바꾸기 전에는 로컬에서 사용하기는 어려울 것 같다.

'AI' 카테고리의 다른 글
| Segment-anything 테스트 (feat.torch 버전불일치) (0) | 2024.08.14 |
|---|---|
| FLUX 로컬 설치 방법 (+ComfyUI)-(3) 속도개선 (2) | 2024.08.13 |
| FLUX 로컬 설치 방법 (+ComfyUI)-(1) (6) | 2024.08.11 |
| OpenAI LunarLander-v2 box2d error: command 'swig.exe' failed: None (2) | 2024.08.10 |
| OpenAI Gym-FrozenLake-v1 integer argument expected, got float 오류 처리 (3) | 2024.08.09 |